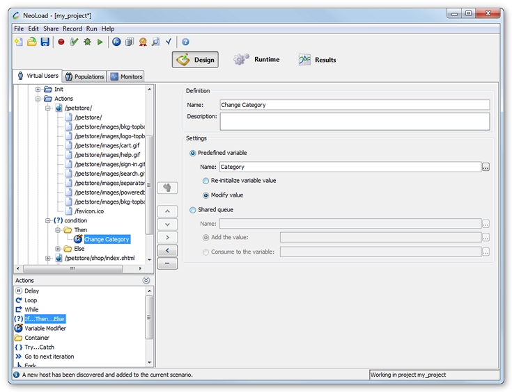
A Variable Modifier action makes it possible to change the value of a variable separately from its value changing policy. For example, the value of a variable may be modified in a loop for a User Path.
It is necessary to specify the name of the variable on which the action must be applied, for example myVar, but not the expression such as ${myVar}. However, the variable name may be composed, for example ${data_for_${login}} for the variable data_for_jsmith.

Predefined variable: This option makes it possible to:
Shared queue: The option allows adding or consuming a value in a shared queue. For more information, see Shared queues.