In the Monitored applications settings tab of the CA APM preferences panel, the New monitored application button can be used to add a new application to be monitored by a CA APM agent.

Clicking on the button displays a pop-up window in which the name of the application to monitor can be entered.
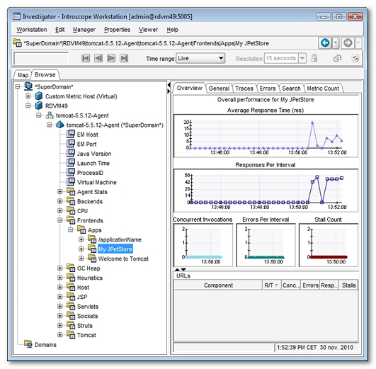
/jpetstore pattern are associated with the My JPetStore application. The monitored application mapping is case-sensitive.
The CA APM agent process name is case-sensitive.

The CA APM agent name is case-sensitive.
